Mapa Mental sobre Constituição e Estrutura dos Poderes

Transcrição do Mapa Mental sobre a CONSTITUIÇÃO
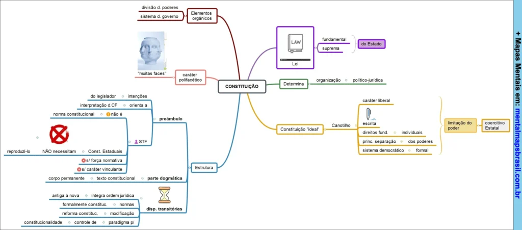
Elementos orgânicos
divisão d. poderes
sistema d. governo
“muitas faces”
caráter polifacético
Lei
fundamental
suprema
do Estado
Determina
organização político-jurídica
Continue lendo…
Constituição “ideal”
Canotilho
caráter liberal
escrita
direitos fund. individuais
princ. separação dos poderes
sistema democrático formal
limitação do poder
coercitivo Estatal
Estrutura
preâmbulo
do legislador intenções
interpretação d. CF orienta a
norma constitucional não é
STF
Const. Estaduais
NÃO necessitam
reproduzi-lo
s/ força normativa
s/ caráter vinculante
parte dogmática
corpo permanente texto constitucional
disp. transitórias
antiga à nova integra ordem jurídica
formalmente constituc. normas
reforma constituc. modificação
constitucionalidade controle de paradigma p/
Mapa Mental sobre Sentidos da Constituição com enfoque sociológico, político e jurídico

Transcrição do Mapa Mental sobre Sentidos da constituição
sentido cultural
Constituição total
Abrange todos os sentidos
sociológico
- Soma dos fatores reais do poder
- F. Lassalle
político
- Decisão política fundamental
- C. Schimitt
jurídico
- norma suprema positivada
- H. Kelsen
Mapa mental sobre elementos da constituiçãao

Transcrição do Mapa Mental sobre ELEMENTOS DA CONSTITUIÇÃO
Para José Afonso da Silva: a Constituição tem normas de diferentes tipos (caráter polifacético)
Elementos orgânicos
Organizam a estrutura do Estado e do Poder
- Da organização do Estado (título III), dos Poderes (título IV) e do Sistema de Governo;
- Tributação e do Orçamento
- Das forças armadas e da segurança pública
Elementos limitativos
Limitam o poder do Estado, fixando direitos à população e garantias individuais
- Impõe limites à atuação dos poderes públicos; atuação negativa
- Definidoras de competências, de direito e garantias fundamentais (título II, exceto direitos sociais)
Continue lendo…
Elementos de aplicabilidade/formais
Normas que estabelecem regras de aplicação da Constituição
- Preâmbulo
- ADCT
- Art 5º, parágrafo primeiro
Elementos socioideológicos
Fixam uma ideologia estatal; programas a serem implementados pelo Estado
- Traduzem o compromisso da Constituição com o bem estar social
- Direitos sociais, da ordem social
- Da ordem econômica e financeira
Elementos estabilizadores
Soluções de conflitos constitucionais, a defesa da constituição e do Estado
- Intervenção Federal
- Estados de Sítio e de Defesa
- Controle de constitucionalidade